CẢM ƠN QUÝ KHÁCH ĐÃ LIÊN HỆ. VUI LÒNG ĐỂ LẠI THÔNG TIN CHÚNG TÔI SẼ LIÊN HỆ LẠI NGAY.
Kết nối với chúng tôi

Áp dụng Marketing Automation để retargeting

Làm thế nào để đơn giản hóa quá trình retargeting? Marketing Automation giúp được gì trong quá trình này và cách triển khai như thế nào? Hãy cùng TriggerM tìm hiểu nhé.

Retargeting là gì?

Áp dụng Marketing Automation để retargeting

Retargeting là chiến lược để thu hút lại những người đã tương tác với nội dung của bạn nhưng chưa thực hiện hành động mà bạn muốn họ thực hiện.

Nếu không retargeting thì lưu lượng truy cập mà bạn đã tốn thời gian và tiền bạc sẽ bị lãng phí khi họ không hoàn tất giao dịch mua, không đăng ký hoặc không xem video mà bạn đã dành hàng giờ để quay và chỉnh sửa. Bạn sẽ thấy số liệu thống kê trên toàn bộ web về số lượng người rời khỏi trang web mà không thực hiện hành động rơi vào khoảng 96%, chỉ còn 4% người ở lại. Điều đó thật đau lòng và đó là lý do khiến retargeting tồn tại.

Đừng đổ lỗi cho họ, họ đã nhìn thấy điều tuyệt vời của bạn, nhưng họ đã bị phân tâm, và….

Retargeting nhắc nhở mọi người rằng bạn đang tồn tại. Dù mọi người đang sử dụng thiết bị nào khi họ xem nội dung của bạn, họ sẽ dễ bị xao nhãng hoặc nghi ngờ về sản phẩm của bạn.

Nếu họ đã bắt đầu nghiên cứu các lựa chọn thay thế, đó là một cách giúp bạn trở lại trước họ. Đây là cơ hội để bạn tỏa sáng và trở lại với tâm trí của họ.

Retargeting đạt được theo nhiều cách khác nhau tùy thuộc vào một số yếu tố sau:

  • Nội dung được chứa trong phương tiện nào: Họ đã truy cập trang web của bạn, trang Facebook của bạn, hoặc mở email chưa?
  • Hành động mà họ đã không thực hiện là gì: Bạn muốn họ đăng ký, mua hàng hay chỉ cần nhấp vào email?
  • Làm thế nào lưu lượng truy cập được thu hút vào phần nội dung đó: Danh sách email hiện có của bạn, họ đến từ một quảng cáo trên Facebook?
  • Thông tin bạn có về người đã liên hệ: Nếu họ có trong danh sách email của bạn, họ đã đăng ký để làm gì ban đầu? Nếu đó là Facebook, bạn có TẤT CẢ dữ liệu để retargeting.
  • Bạn có sẵn công cụ nào để liên hệ lại với họ: Bạn có tài khoản doanh nghiệp Facebook hay tài khoản quảng cáo Google hay công cụ Marketing Automation cũ nhưng tốt với phân khúc tốt
  • Ngân sách mà bạn có nếu retargeting là quảng cáo có trả tiền: Bạn sẵn sàng chi bao nhiêu nếu bạn đi theo con đường PPC?

Áp dụng Marketing Automation để retargeting

Trong một phễu truyền thống, bạn tung ra một quảng cáo trước mặt mọi người về một lead magnet, họ đăng ký, bạn gửi email cho họ, họ mua đồ của bạn và bạn thảnh thơi kiếm tiền.

Nhưng nếu họ không đưa ra quyết định mua hàng ngay lập tức thì sao? Đơn giản, bạn tiếp tục gửi email cho họ? Đại loại thế.

Tính kịp thời của email đó sẽ tạo ra sự khác biệt lớn trong việc tiếp cận họ khi họ sẵn sàng mua hàng, nó không chỉ dừng lại ở email, bạn cũng có thể sử dụng Facebook, v.v. cho điều đó.

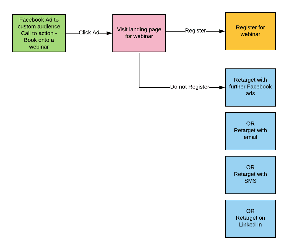
Nền tảng marketing automation của bạn có thể có khả năng phản ứng khi ai đó trên cơ sở dữ liệu của bạn truy cập vào một trang nhất định. (Nếu không, có thể đã đến lúc nâng cấp). Nếu đó là đơn đặt hàng, bạn có thể đợi mười phút, sau đó gửi email để nhắc họ rằng họ đã không mua hàng. Hoặc, gửi cho họ một tin nhắn SMS, hoặc gửi một tin nhắn Facebook.

Trong chiến dịch email – Bạn đã gửi email bán hàng của mình, một vài người sẽ mở ra, một vài sẽ nhấp vào, nhưng họ chưa mua và nếu bạn đợi đến ngày mai, có thể họ sẽ không sẵn sàng như bây giờ. Hầu hết các nền tảng có thể phản ứng khi một email được mở ra hoặc nhấp vào. Nếu ai đó nhấp vào liên kết đến sản phẩm của bạn, họ sẽ tương tác nhiều hơn, họ quan tâm, nhưng vì lý do nào đó mà họ chưa mua hoặc chưa đăng ký. Đây là cơ hội để bạn có một dự đoán hợp lý về điều gì đang ngăn cản họ, đối mặt với sự phản đối của họ và cung cấp một số trấn an hoặc bằng chứng xã hội, nói một hoặc năm lời chứng thực.

Điều này cũng không nhất thiết phải xảy ra ngay sau khi bạn gửi email quảng cáo ban đầu. Nếu bạn chỉ có một mục tiêu tự động hóa trang web trong chiến dịch, bạn sẵn sàng kích hoạt bất cứ khi nào ai đó truy cập vào một trang cụ thể, đặc biệt là một trang có sản phẩm giá trị cao trên đó, thì bạn có cơ hội re-target nếu họ chưa hoàn tất các hành động trong một khung thời gian ngắn.

Sẽ có một ranh giới nhỏ giữa việc nhắc nhở khán giả của bạn một cách lịch sự với việc làm phiền họ đến mức họ nhấn nút spam. Điều đó sẽ phụ thuộc vào độc giả của bạn. Bắt đầu trong một phạm vi nhỏ và sau đó lặp lại điều này khi bạn có dữ liệu.

Retargeting cùng một kênh – Sử dụng phương tiện mà họ đã có

Retargeting phổ biến nhất sử dụng quảng cáo trong kênh đã được truy cập trước đó. Ví dụ:

Một khách hàng tiềm năng truy cập trang web của bạn, nhấp vào một sản phẩm nhưng quyết định không mua sản phẩm đó. Họ có thể lưu tab đó để sử dụng sau hoặc bị phân tâm hoặc đóng tab đó. Trong những trường hợp bình thường, việc bán hàng của bạn bị mất. Với việc retargeting, bạn có thể sử dụng một quảng cáo được thiết kế xung quanh sản phẩm đã định cấu hình trước để xuất hiện trên các trang web khác thông qua một thứ gì đó như remarketing của Google.

Về cơ bản, lượt truy cập vào trang sản phẩm của bạn sẽ đặt một cookie trên thiết bị duyệt của khách hàng tiềm năng và họ sẽ được thêm vào danh sách remarketing của bạn. Danh sách đó là đối tượng sẽ nhìn thấy quảng cáo khi họ truy cập một trang có Google Ads trên đó.

Quảng cáo của bạn càng cụ thể thì càng có nhiều khả năng được chú ý. Chỉ nhắm mục tiêu những người truy cập trang web của bạn có thể sẽ tốn kém. Vì bạn không biết chính xác trang mà khách hàng của mình đã truy cập, bạn không thể cho họ biết chính xác trang họ đang xem. Những người này đã thể hiện sự quan tâm đến sản phẩm của bạn, đó không hoàn toàn là những khách hàng lạnh mà bạn đang nhắm đến. Việc quảng cáo đến những người có kiến ​​thức về bạn và sản phẩm của bạn sẽ rẻ hơn và hiệu quả hơn rất nhiều so với việc quảng cáo với những khách hàng không hề biết gì về bạn.

Việc thêm mọi người vào ‘danh sách’ để re-targeting dựa trên một trang cụ thể được nhắm đến nhiều hơn là dựa trên những khách hàng chỉ có một lượt truy cập vào trang web của bạn, nhưng việc kết hợp lượt truy cập trang đó với những dữ liệu khác mà bạn có thể có về khách hàng triển vọng của bạn sẽ mang lại cho bạn khả năng cá nhân hóa cao hơn.

Retargeting nhiều kênh / đa kênh – Sử dụng Email, Facebook và Google cùng nhau.

Điều này đặc biệt hữu ích cho những người đang kiểm duyệt trên thiết bị di động. Hãy nghĩ về lần cuối cùng bạn tốn thời gian cho chiếc điện thoại của mình. Nó có thể không chỉ trong trình duyệt web, mà bạn còn có thể đã sử dụng một số ứng dụng khác nhau trên thiết bị. Có thể bạn đã bắt đầu bằng email, nơi cung cấp cho bạn một liên kết để nhấp vào, sau đó bạn nhận được thông báo về một tin nhắn trên Whatsapp có liên kết đến YouTube, và rồi bạn lạc vào tubeland.

Áp dụng Marketing Automation để retargeting

Quảng cáo có sẵn trên hầu hết các nền tảng chính (và trên hầu hết các nền tảng phụ)

Email mà bạn nhận được – Nếu bạn đang sử dụng Yahoo Mail, có thể có một quảng cáo trong đó. Quảng cáo đó có khả năng được dựa trên điều mà bạn đã lướt qua trước đó. Đoạn video bạn xem trên Youtube có thể bị gián đoạn bởi một quảng cáo mà cố gắng thuyết phục bạn dùng bản dùng thử miễn phí. Hay liên kết bạn nhấp vào trong tin nhắn Whatsapp từ một người bạn, và tin nhắn này dẫn bạn đến Facebook.

Facebook đang re-targeting những mục tiêu tiềm năng từ khắp mọi nơi

Đó là bởi vì Facebook có TẤT CẢ dữ liệu. Nó được thắt chặt phần nào vì nó đã gặp rắc rối với một số thứ nó thực hiện với dữ liệu đó, nhưng nó đảm bảo với chúng ta rằng giờ đây tất cả đều an toàn. Sự an toàn nằm trong tay của các doanh nghiệp muốn sở hữu nó.

Đây không phải là bài blog có tất cả các chi tiết kỹ thuật về việc xây dựng chiến dịch quảng cáo Facebook thành công của bạn, bài này chỉ đủ để nói rằng có một mức độ cá nhân hóa cao hơn có khả năng xảy ra khi bạn biết mọi người thích gì, họ ở đâu, họ bao nhiêu tuổi và tất cả dữ liệu nhân khẩu học khác mà Facebook đã tích trữ.
Với Facebook, bạn có thể chỉ định kiểu đối tượng, điều này dựa trên nhiều tiêu chí khác nhau và hiển thị các quảng cáo khác nhau cho đối tượng đó trong thời gian bạn chỉ định.

Khi re-targeting được đề cập trong quá trình mua hàng của khách hàng, nó thường được sử dụng ở gần phần đầu tiên của quá trình. Các khách hàng triển vọng mới đã thể hiện sự quan tâm đến sản phẩm của bạn và bạn muốn thu hút họ.

Đó là một khởi đầu tuyệt vời, nhưng có những cách sử dụng khác nhau cho cùng một chiến thuật trong quá trình mua hàng của khách hàng hoàn chỉnh của bạn.

Tái tương tác với email

Hãy xem xét đến những người đăng ký email không bị ràng buộc. Họ đã không mở email trong hai tháng. Hoặc họ không nhìn thấy chúng hoặc họ không muốn tương tác với thương hiệu của bạn theo cách đó. Bây giờ bạn có các lựa chọn:

  • Tiếp tục gửi email cho họ với cùng một loại thông điệp, điều này sẽ ảnh hưởng khả năng gửi email của bạn và có thể gây tổn thất cho bạn nếu bạn bị tính phí trên số lượng liên hệ trong nền tảng của mình hoặc số lượng email bạn gửi
  • Gửi email cho họ với dạng thông điệp khác, đặc biệt là một điều gì đó có giá trị lớn, điều mà được dựa trên lần tương tác đầu tiên hoặc lead magnet mà họ đã đăng ký để sử dụng.
  • Để mặc họ trên cơ sở dữ liệu của bạn và không gửi cho họ bất cứ thứ gì, điều này có vẻ lãng phí…
  • Xóa họ, điều này sẽ rất tệ vì bạn đã dành thời gian và tiền bạc để đưa họ vào cơ sở dữ liệu của mình
  • Re-target họ trên một phương tiện khác.

Một chiến lược tái tương tác tốt bao gồm việc cố gắng tiếp cận khách hàng của bạn bằng nhiều cách.

Nếu biểu mẫu chọn tham gia của bạn có trường dành cho số điện thoại, nền tảng của bạn có thể cho phép bạn gửi SMS để tìm hiểu lý do khiến radio im lặng.

Theo dõi dữ liệu

Dữ liệu là người bạn của bạn với việc re-targeting. Nhưng chỉ dữ liệu bạn có thể sử dụng để đưa ra quyết định cải thiện chiến dịch.

Đo lường lượt xem trang, số lần hiển thị, thời gian trên trang, mục tiêu trang, chuyển đổi biểu mẫu web, tỷ lệ mở email, tỷ lệ nhấp, tỷ lệ thoát, tỷ lệ spam, tỷ lệ hủy đăng ký và mua sản phẩm cuối cùng – tất cả những điều đó sẽ cho bạn biết nội dung của bạn đang hoạt động như thế nào.

Nếu tỷ lệ mở email của bạn thấp, hãy kiểm tra điểm khả năng gửi của bạn bằng một trong những công cụ hiện có và nếu ổn, hãy thử kiểm tra các dòng chủ đề khác nhau. Nếu tỷ lệ mở cao nhưng tỷ lệ nhấp thấp, hãy chuyển sang lời kêu gọi hành động hoặc nội dung của email. Hãy thử chèn và không chèn hình ảnh, các nút thay vì các liên kết đơn giản.

Hãy nhớ rằng, bạn không cần phải bắt đầu với việc chi một ngân sách lớn cho quảng cáo. Nó sẽ không tốn kém nếu chỉ nhắm đến những người đã nhấp vào liên kết đến biểu mẫu đặt hàng hoặc truy cập trang sản phẩm của bạn. Bắt đầu trong phạm vi nhỏ, sau đó lặp lại và tiến đến phạm vi lớn hơn.

Mục lục